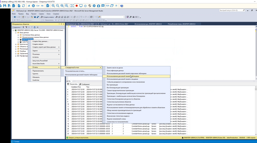
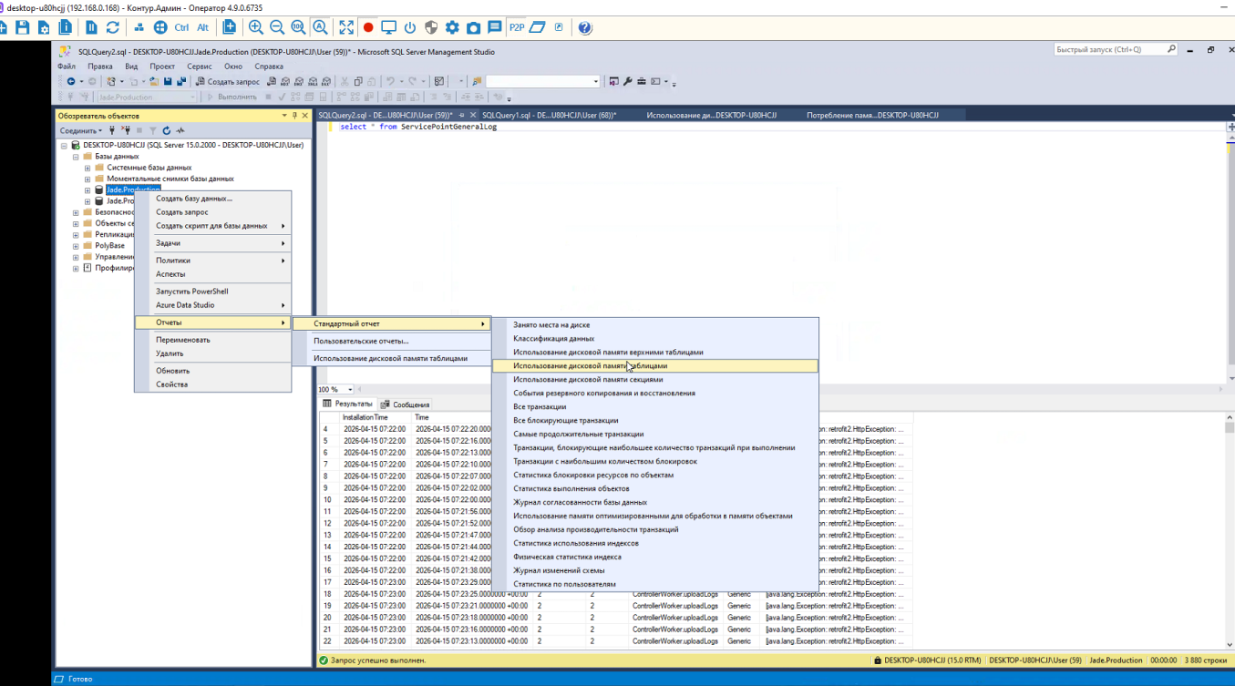
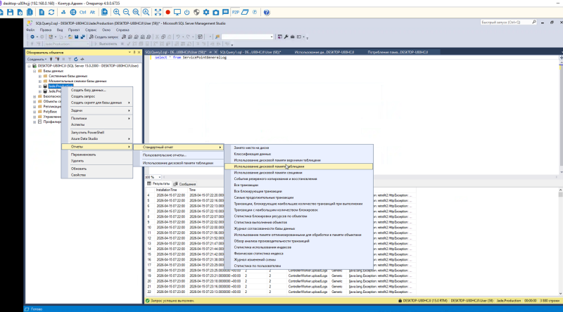
server1.png
Размер этого предпросмотра: 800 × 444 pixels. Другие разрешения: 180 × 100 pixels 451 × 251 pixels 903 × 502 pixels 1355 × 753 pixels 1807 × 1005 pixels
public:server1.png ( 1807 × 1005 pixels )
Information
| Дата: | 07:18 17/04/2026 |
|---|---|
| Имя файла: | server1.png |
| Формат: | PNG |
| Размер: | 565KB |
| Ширина: | 1807 |
| Высота: | 1005 |
Ссылки для
Этот список может быть неполным из-за ограничений списков контроля доступа (ACL) и скрытых страниц.
- public/chistka_logov.txt
- Последнее изменение: 07:31 17/04/2026
- —
dk_lime-it.ru
