Сжатие логов SQL Server
1. Заходим в SQL Server managment
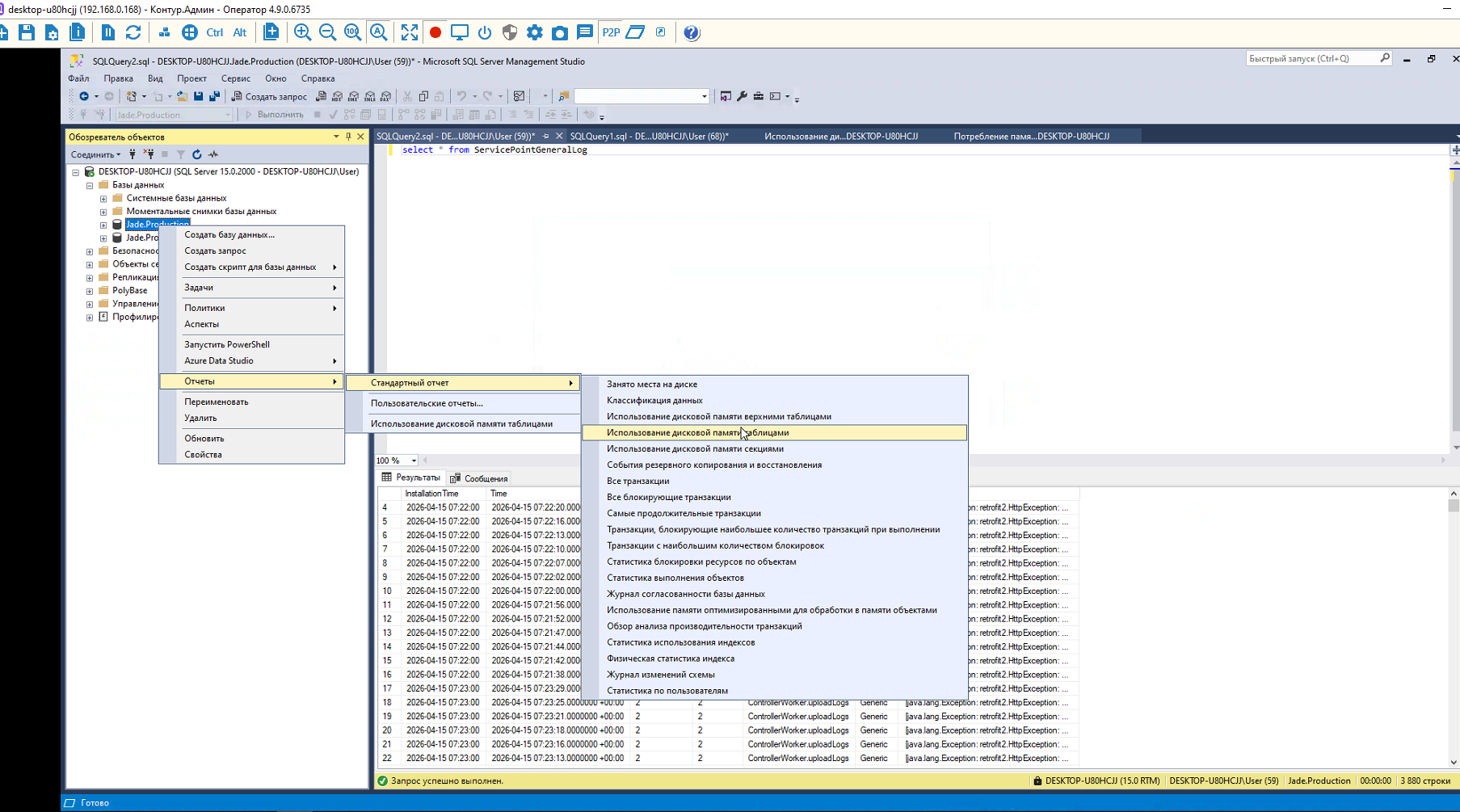
2. Необходимо проверить какое количество задействовано дисковой памяти. Раскрываем вкладку Базы данных → JadeProduction → Правая кнопка мыши → Отчеты → Стандартный отчет → Использование дисковой памяти таблицами
3. Проверяем параметр dbo.ServicePointGenerallog. Если он превышает 5000000 кб, то необходимо их сжать.
4. Правая кнопка по JadeProduction → Создать запрос → вписываем команду truncate table servicepointgenerallog и нажимает F5
5. Правая кнопка мыши → задачи → сжать → Базы данных → выставляем галочку в пункте «Реорганизовать файлы перед …» → нажимаем ОК
6. Правая кнопка мыши → задачи → сжать → Файлы → выставляем галочку в пункте «Реорганизовать страницы, перед тем…» → нажимаем ОК
7. После этого ещё раз повторяем пункт 2 и 3. Раскрываем вкладку Базы данных → JadeProduction → Правая кнопка мыши → Отчеты → Стандартный отчет → Использование дисковой памяти таблицами Проверяем параметр dbo.ServicePointGenerallog
Команда для проверки количества логов select * from servicepointgenerallog




