public:chistka_logov

Это старая версия документа!


Сжатие логов SQL Server

1. Заходим в SQL Server managment

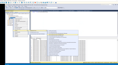
2. Необходимо проверить какое количество задействовано дисковой памяти. Раскрываем вкладку Базы данных → JadeProduction → Правая кнопка мыши → Отчеты → Стандартный отчет → Использование дисковой памяти таблицами

3. Проверяем параметр dbo.ServicePointGenerallog. Если он превышает 5000000 кб, то необходимо их сжать.

4. Правая кнопка по JadeProduction → Создать запрос → вписываем команду truncate table servicepointgenerallog и нажимает F5

5. Правая кнопка мыши → задачи → сжать → Базы данных → выставляем галочку в пункте «Реорганизовать файлы перед …» → нажимаем ОК

6. Правая кнопка мыши → задачи → сжать → Файлы → выставляем галочку в пункте «Реорганизовать страницы, перед тем…» → нажимаем ОК

7. После этого ещё раз повторяем пункт 2 и 3. Раскрываем вкладку Базы данных → JadeProduction → Правая кнопка мыши → Отчеты → Стандартный отчет → Использование дисковой памяти таблицами Проверяем параметр dbo.ServicePointGenerallog

  • public/chistka_logov.1776410302.txt.gz
  • Последнее изменение: 07:18 17/04/2026
  • dk_lime-it.ru